Do not input private or sensitive data. View Qlik Privacy & Cookie Policy.
Skip to main content

Announcements
FLASH SALE: Save $500! Use code FLASH2026 at checkout until Feb 14th at 11:59PM ET. Register Now!
cancel
Showing results for 
Search instead for 
Did you mean: 
AbhijitBansode
Specialist
Specialist

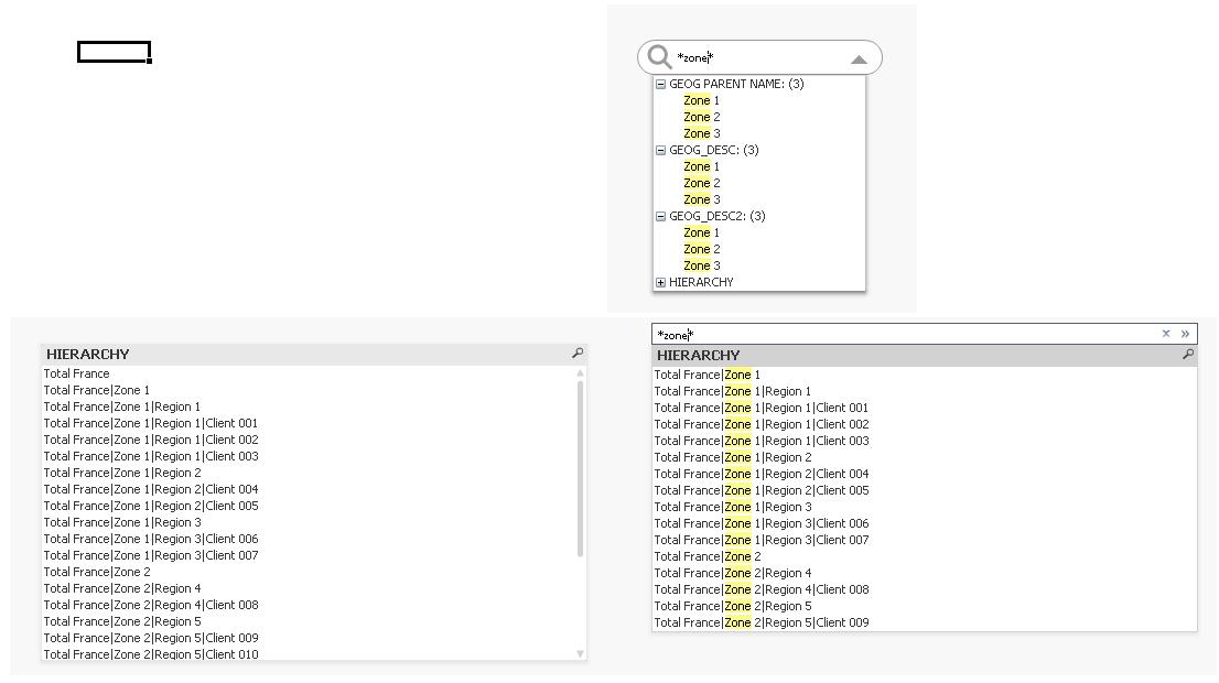
Make Search in TreeView(Hierarchy) ListBox

Hi all,

I'm working with the hierarchical data and created a Tree view list box.

When I search for particular value in the tree view list box, the associated values appear with separator.

However, I need to view associated values in the treeview list box exactly like when search is performed in the global search object.

Please Refer below image:


Search.JPG

Also attached is the samle application with this.

Any help would be greatful

Thanks,

Abhijit

3 Replies
Gysbert_Wassenaar
Partner - Champion III
Partner - Champion III

That's not possible. The Search box in your document searches all the fields, but the listbox only one field. The listbox tree view is merely presentation. The actual values are the complete strings with all the parts and separators. If you only add the HIERARCHY field to the Search box you'll see the same values as in the listbox.


talk is cheap, supply exceeds demand
AbhijitBansode
Specialist
Specialist
Author

Understood. Thanks for explanation.

This is  not possible.

I hope QlikTech will provide a feature in next release to achieve this.

juleshartley
Specialist
Specialist

I agree, this is really poor