Unlock a world of possibilities! Login now and discover the exclusive benefits awaiting you.
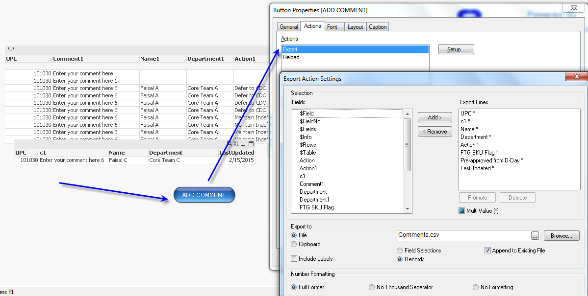
We are on 11.2 SR9. I have qvw with Button Add Comment. There are two Actions associated with it. Export Action ( to get input values and append to excel and then Second Partial Reload. These Action events work fine on Client, but when we do the same from Access point, it opens up excel file and does not do any Partial reload. I am attachin qvw and csv file which needs to be in same folder,, Please help . I have attached qvw and csv files used for storing comments and then parital relaod

works fine on client but on access point , it opens up excel file as shown below


Faisal,
many actions are not implemented in the AJAX environment, and Partial Reload is one of them. You need to implement an alternative way of reloading the document (through EDX triggers or something of that kind).
So once we implement a way to reload ( in this case partial reload ) , user will automatically get the refreshed document as server will send the most up-to date contents for opened dashboard which was reloaded while it was open in AJAX Client?
Do you have any document which talks about Reload or Partial reload not supported in AJAX Client as I see Reload is an Action and Partial reload is an optional attribute in that action as shown below a document which does not reload while we are on access point and click on button.
