Unlock a world of possibilities! Login now and discover the exclusive benefits awaiting you.
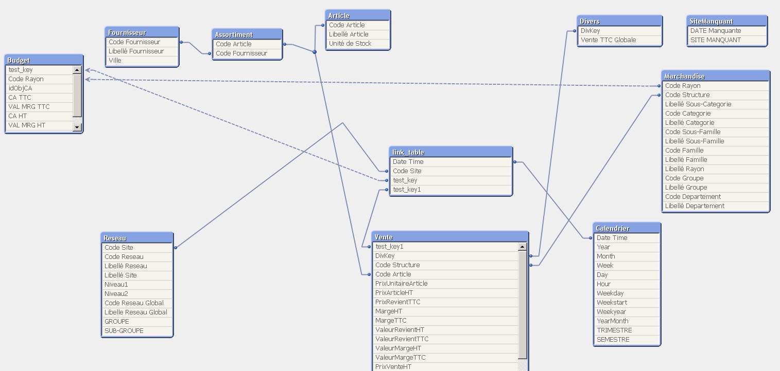
I have two fact tables : Budget and vente .
I create a link table to store them but I get loops between tables as it's shown in the following picture .

How to remove loops ?
Rename Code Rayon field from Budget table
It returns wrong values .
Not sure i why the Date is in the link table?
Do you have any other Date withing your data model?
I do not see any so far...