Unlock a world of possibilities! Login now and discover the exclusive benefits awaiting you.
Hi all,
I built to calculated list boxes that search for strings in specific fields and select line items that contain them. They work perfectly for selecting the line items - not so well for providing visual feedback.
For example, one of my listboxes contains "Data Hotspot" and "Non-Hotspot." When I choose "Data Hotspot" all of the line items are selected beautifully, but the listbox remains as if nothing were selected. When I select "Non-Hotspot" - the inverse selection is greyed out, but the Non-Hotspot portion won't actually highlight in green. What's the deal with that? Below is my expression in the listbox and an associated photo of when I select "Non-Hotspot."
=if(LineName LIKE '*air*card*' OR
DeviceModel LIKE '*air*card*' OR
LineName LIKE '*hot*spot*' OR
LineName LIKE '*mifi*' OR
DeviceModel LIKE '*mifi*' OR
DeviceModel LIKE '*jet*pack*', 'Data Hotspot', 'Non-Hotspot')

calculated listboxes do not contain field values itself.
Selections therefore are represented in the corresponding fields that contribute to the calculated values.
These "real" fields show their selection state green/white/grey as always.
regards
Marco
And there's no way around this? Is there a better way to let my user know what they have selected?
calculated listboxes can represent selection states of related fields with green color, but maybe this is prevented in your case.
Can you post your app with test data?
thanks
regards
Marco
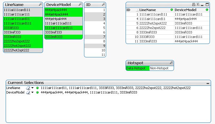
one example to show, that selections in calculated list boxes affect selections in other calculated list boxes and that the selection state only shows real fields:


regards
Marco
Hmm your calculated listboxes seem to be working perfectly. Mine don't highlight when I select them (although they do select the line items/fields that I want; if I add a current selections box, I can see the items I want selected). I'm not really sure why mine doesn't work. I'll try to blind some data and upload.
Could it have anything to do with using the "LIKE" keyword? The OR operator? I have no idea why my statement won't provide visual feedback.
I tried with your expression and it seems to work.
Don't have any clue without your sample app
![]()


regards
Marco
Hi Paul / Marco,
I am using an Expression list box and my selections are not highlighted in green.
Paul - Did it finally work out for you ?
I am using QV 11.2 SR 7 - like to know if you fixed something for this.
Thanks
Shyam