Unlock a world of possibilities! Login now and discover the exclusive benefits awaiting you.
Message:
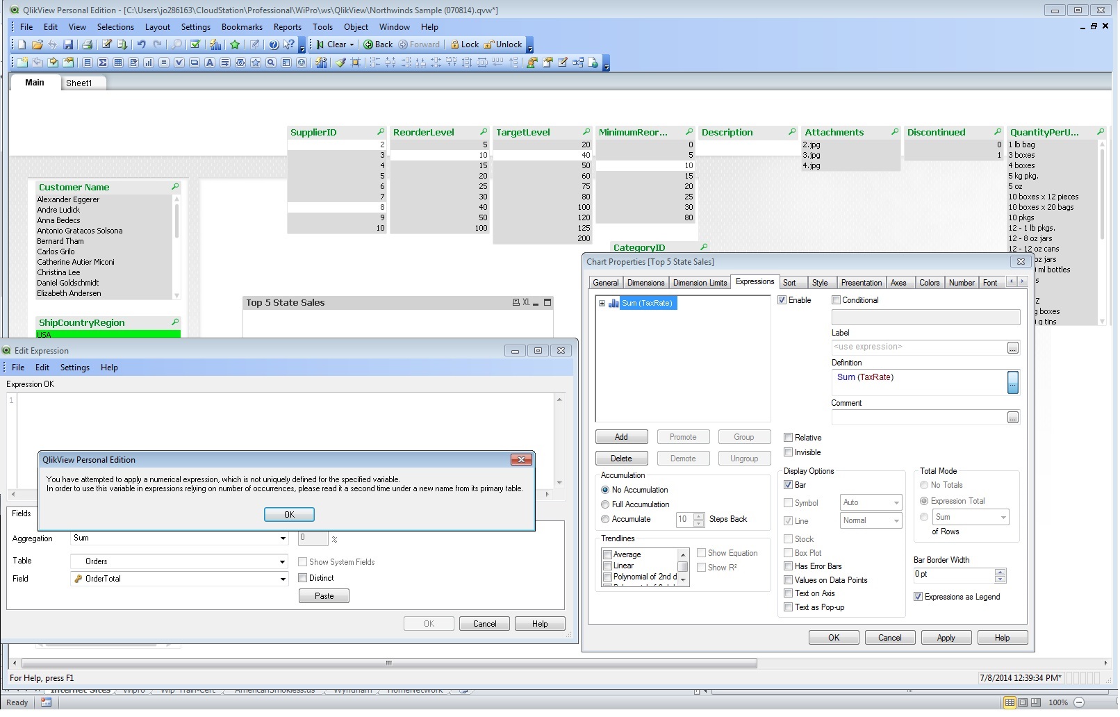
You have attempted to apply a numerical expression, which is not uniquely defined for the specific variable. In order to use this variable in expressions relying on number of occurrences, please read it a second time under a new name from its primary table.
What does it mean to "... read it a second time under a new name from its primary table."?

I am getting this message when creating a Chart Field Expression to sum order totals using dimension of 'state' in from an orders table.
.
You have tried to create an expression Sum(OrderTotal), but since OrderTotal is a key, QlikView doesn't know which table to sum in. Create the sum from a non-key!
And if you really want to sum OrderTotal, you need to load this field a second time, under a new name.
HIC
Don't sum, count and etc. Key Fields !
The best advice in this case is to load second time key field and rename it.
The result when you sum key fields is look like the result when you have a Synthetic table in the data warehouse model in your application.
Example:
Table1:
Load
Test (KeyField)
Test as TestSum
............
Thanks for you quick and accurate responses! As suggested I re-loaded the field under a new name as non-key and the expression is working now.
You can see also this:
www.community.qlik.com/docs/DOC-5901
There are useful information.