Unlock a world of possibilities! Login now and discover the exclusive benefits awaiting you.
Hello everyone,
i need your help, i have 4 dim table product,prodcategory,prodsubcategory and salesterritory and 1 fact table internetsales
from them product dimension and internetsales fact contain a same field.
while i loaded this table in script & check data model it forms:
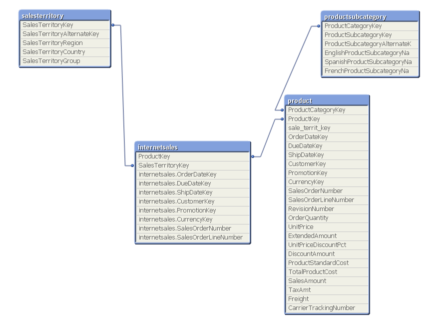
so i used concatenate in between product and productcategory table and used QUALIFY and UNQUALIFY to internatesales table
after that it create a snow flake schema model as ↓

i come to know , i am going with right way or there is another way to solve it, please let me know..
Thank you.
Some what we are walking good approach. Here, I don't use QUALIFY Statement unless needed..
then what should i have to used beacuse it contain synthetic key
In your model, I haven't seen any Synthetic Key. Any way, May be create Link Table to achieve this?
without using any function i load a script then it look like ↓
product(dim) and internetsales(fact) get autoconcatenate.

to create link table it required more than one fact table but in my model only one fact table is there.
True, That is the case why are you using QUALIFY statement in your mode... I can't help now. It's late night to me. Going to sleep ![]()
ok,btw thank you so much..
There is orderdate in both the product and internetsale table So its better to create a common calendar in your schema . So its better to combine the Product and internetsale table into one table and then use the dates field to connect to the calendar table