Unlock a world of possibilities! Login now and discover the exclusive benefits awaiting you.
Hi, QlikView community
I have trouble with count (function).
I am trying to count number of sales for each company.
I am counting every bill that I have sent a company.
I use the expression = Count(distinct [BKPF.Document Number_BELNR])
which is supposed to count every bill and link to one company.
I know that the number of bills that I have sent to companies is total 18.852 (see attachment).
But I want to show the split between companies but I get 18.852 for every company which does not make sense.
regards, Darri Hilmarsson
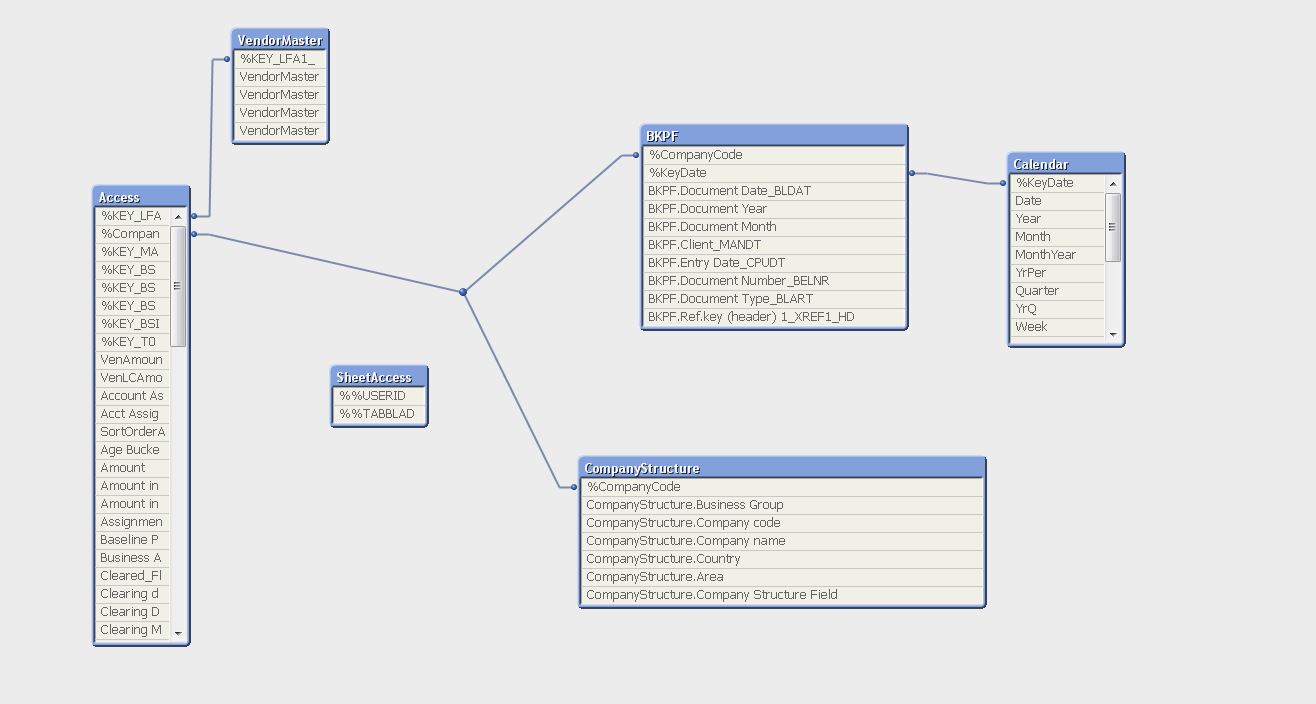
Could be an issue with table associations/links. As mentioned before it would help seeing an example qvw, or at least a screenshot of the full data model (Ctrl+T).
Could you post your sample app that shows the issue?
What do you mean by sample app?
Are bill numbers and copany number available in same table or you have multiple tables.
Have you mapped those tables with common fields????????
Sample app means, please provide a qvw file with sample data so that we can understand you issue more easily.
Regards
Nitin
Are your tables correctly linked to each other, so QV find its path from dcoument number to company?
Could you post your table view?
Could be an issue with table associations/links. As mentioned before it would help seeing an example qvw, or at least a screenshot of the full data model (Ctrl+T).

Here is the table view.
I have found what the problem is.
It is problem with how I link the tables together.
I can't get the information I want with how I link the tables together.
I am gonna change how I link the tables.
Thanks a lot for the help