Do not input private or sensitive data. View Qlik Privacy & Cookie Policy.
Skip to main content

Announcements
Join us to spark ideas for how to put the latest capabilities into action. Register here!
cancel
Showing results for 
Search instead for 
Did you mean: 
Not applicable

Version Control - options ?

Hi,

If you have a large development team, how do you implement version control for QlikView ?

I want to stop my team from overwriting each others work. I have heard of a product called SubVersion but don't know if it is any good.

Are there any tools or good practices that can be used ?

Thanks,

MW

1 Solution
5 Replies
andrewpettit
Partner - Creator
Partner - Creator

My company has implement Subversion SVN along with QlikView at several clients.  There are some minor issues to be aware of mainly around certain QVW properties that may get lost when using PRJ folders which is part of the Subversion process.

If you would like to contact us about consulting to assist you with rolling out QlikView and Subversion this is something my team has experience with and would be happy to help you out with.

ngulliver
Partner - Specialist III
Partner - Specialist III

Hi, MW.

In addition to standard QlikView tools we also use Google Drive to store documents on. Typical documents can be for tracking the progress and milestones of a project. Also, to record who is working on what qvw and which apps are ready to go live.

Google docs can be shared between the project team and you can see updates in real time and who else is working on these documents at the simultaneously.

This is not really a solution to your problem but does help in coordinating development and implementation.

Cheers,

Neil

Not applicable
Author

Hi Melanie

Yo can have a look at QVScriptor we added a great version control feature.

It checks the -prj files in alongside with the qvw file (with data reduced) and can compare the -prj files.

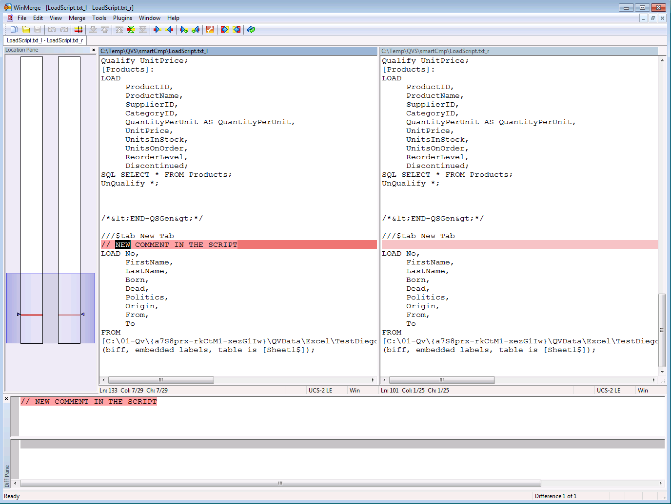
I put some screenshots

1) The different file versions you can compare (select 2)

QVScriptor Versions.png

2) The -prj comparer

QVScriptor Smart Compare.png

3) The difference winmerge of the -prj

QVScriptor Smart Compare WinMerge.png

More information in http://www.qvscriptor.com

Anonymous
Not applicable
Author

A different alternative is to use a decentralised version control system like Git or Mercurial. Just started writing about how we did that in our team here: Qlikview and version control, part 1 - Sigma Blogg