Do not input private or sensitive data. View Qlik Privacy & Cookie Policy.
Skip to main content

Announcements
Join us to spark ideas for how to put the latest capabilities into action. Register here!
cancel
Showing results for 
Search instead for 
Did you mean: 
Not applicable

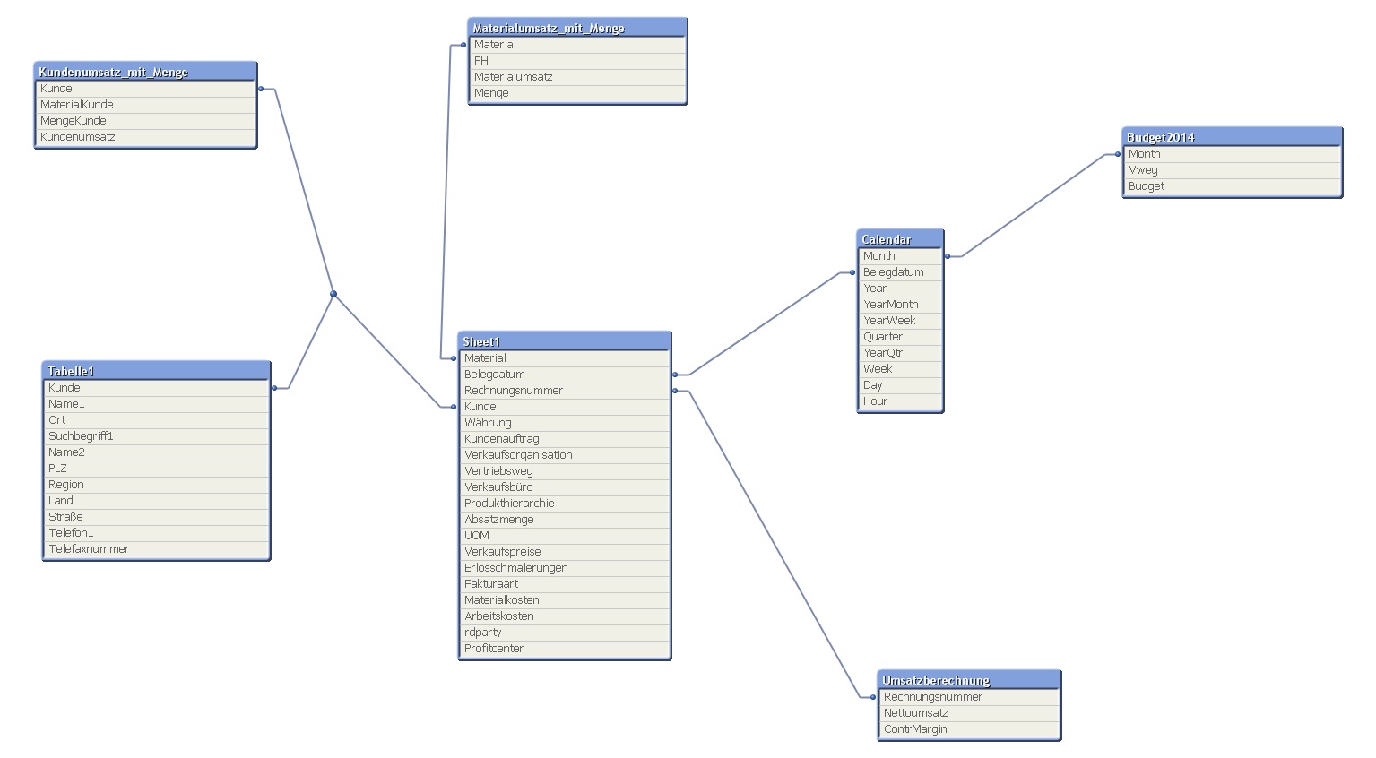
Link a monthly budget to a table based on single invoice lines

Good morning Community.

I need to link a table based on singel invoice lines to a table comtaining a monthly budget.

See the data model:

model.jpg

I can create 2 separate tables 1 = turnover and calculations and 2 = budget, but I can not show the budget on top level in the table turnover(Umsatz), the result is always '0'.

turnover.jpg

budget.jpg

The formula I use is

budgetformula.jpg

I have tried to use the join and concatinate function in the load script to link the budget table to the ttunover table but both deliver the funny synkeys.

See Script attached:

Help would be appriciated. Thanks Matthias

2 Replies
Not applicable
Author

Thanks Marcus, need to test this.